Home [SpringBoot] 상품 주문 서비스 - 도메인 분석 및 설계
Post
Cancel

[SpringBoot] 상품 주문 서비스 - 도메인 분석 및 설계

12월 4주차 스터디 발표 자료
김영한님의 실전! 스프링 부트와 JPA 활용 1편을 보면서 정리한 내용입니다.
Part1. 프로젝트 설계 ~ Part3.도메인 분석 설계

기초 개념


ORM(Object Relational Mapping)

객체가 테이블이 되도록 매핑시켜주는 프레임워크로, 프로그램의 복잡도를 줄이고 객체와 쿼리를 분리할 수 있다.
트랜잭션 처리나 기타 데이터베이스 관련 작업들을 좀 더 편리하게 처리할 수 있는 프레임워크이다.
ORM은 객체와 DB의 데이터를 자동으로 매핑해주기 때문에 직접 SQL문을 작성하지 않는다.

Hibernate

JPA를 사용하기 위해 JPA를 구현한 ORM 프레임워크 중 하나이다. SQL문을 사용하지 않고 메서드를 통해 데이터를 조작할 수 있다.

✔️Hibernate 간단 예제
1
2
3
4
5
6
7
8
9
10
11
12
13
14
15
16
17
18
19
20
21
22
23
24
package jpabook.jpashop;

import org.springframework.stereotype.Repository;

import javax.persistence.EntityManager;
import javax.persistence.PersistenceContext;

@Repository
public class MemberRepository {

    @PersistenceContext
    private EntityManager em;

    public Long save(Member member){
        em.persist(member); // 엔티티 메니저로 저장 (persist())
        return member.getId();
    }

    public Member find(Long id){
        return em.find(Member.class,id); // 메서드 호출만으로 Query문이 실행된다.
    }
}

1
2
3
4
5
6
7
8
9
10
11
12
13
14
15
16
17
18
19
package jpabook.jpashop;

import lombok.Getter;
import lombok.Setter;

import javax.persistence.Entity;
import javax.persistence.GeneratedValue;
import javax.persistence.Id;

@Entity
@Getter @Setter
public class Member {

    @Id @GeneratedValue
    private Long id;
    private String username;
}

JPA와 DB 설정하기


  • SQL OPTION:

    ⚠️ 모든 로그의 출력은 테스트가 아닌 이상 System.out이 아닌 logger를 통해 남기는 것이 좋다.

    1. show_sql: true ➔ hibernate가 DB에 전달하는 Query문을 System.out에 남기는 기능
    2. org.hibernate.SQL: true ➔ hibernate가 DB에 전달하는 Query문을 logger를 통해 남기는 기능
    3. format_sql: true ➔ Query의 가독성을 위해 Format을 설정하는 기능
    4. org.hibernate.type: trace ➔ Query문의 파라미터를 확인하는 기능
    5. spring.jpa.hibernate.ddl-auto: create
      ➔ 애플리케이션 실행 시점에서 테이블을 drop하고, 다시 생성하는 기능

    domain

    ✔️Query문의 파라미터 옵션 살펴보기 (외부 라이브러리 및 hibernate option)
    1. org.hibernate.type: trace trace ➔ 로거에 출력되는 Query문의 파라미터가 ?로 뜨기때문에, 해당 파라미터가 무엇인지 알 수 없다.
      이를 해결하기위해 해당 옵션을 사용하면 Trace 22420 로그에서 1번,2번 파라미터를 확인할 수 있다.

    2. spring-boot-data-source-decorator trace

    ➔ 해당 옵션을 사용하면 p6spy 로그 밑에 기존 쿼리문과 파라미터가 적용된 쿼리문 2가지 형태 를 확인할 수 있다. 가독성은 1번 옵션보다 좋으나, 성능 문제를 야기할 수 있으므로 적절한 선택이 필요하다.

1
2
3
4
5
6
7
8
9
10
11
12
13
14
15
16
17
18
19
20
21
spring:
 datasource:
 url: jdbc:h2:tcp://localhost/~/jpashop # h2 db의 server url
 username: db 접근 유저 이름
 password: 패스워드
 driver-class-name: org.h2.Driver
 
 jpa:
 hibernate:
 ddl-auto: create
 properties:
 hibernate:
 #show_sql: true 
 format_sql: true 

logging:
  level:
    org.hibernate.SQL: debug
    org.hibernate.type: trace # sql 파라미터 확인하기

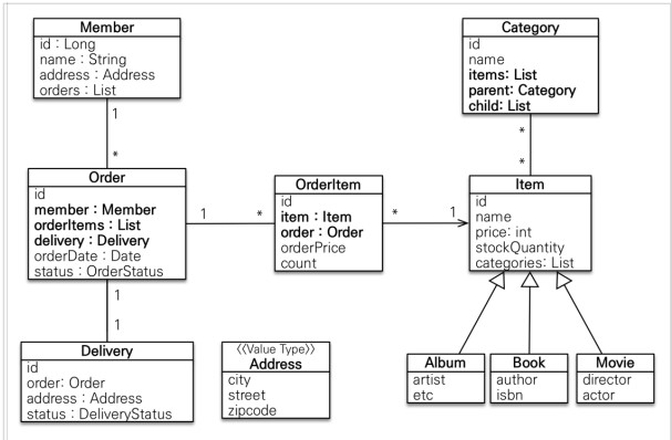
도메인 모델과 테이블 설계하기


domain


1. 도메인 모델의 관계

대상관계
주문 - 상품ManyToMany
주문 - 주문상품OneToMany
주문상품 - 상품ManyToOne
회원 - 주문OneToMany
주문 - 배송OneToOne
카테고리 - 상품ManyToMany
상품 - 하위 구분상속(Extends)
  • 다대다 관계
    다대다 관계는 사용하지 않는 것이 좋다. 하지만 위의 예제는 간단한 프로젝트이므로 주문 상품 엔티티(중간테이블)를 추가하여 다대다 관계를 일대다, 다대일 관계로 풀어냈다.
    ⭐ 다대다 관계를 피해야하는 이유?
    1. 데이터 무결성을 위반한다.
    2. 데이터의 삭제와 추가, 수정 시 어느 테이블의 데이터를 변경해야하는지 혼란이 올 수 있다.
    3. 중간 테이블을 도입한다하더라도, 추가적인 데이터를 넣을 수 없다.
    4. 중간 테이블로 인해 의도치 않은 쿼리문이 생길 수 있다.

2. 테이블 설계

domainTable
MemberEntity


2-1. Member

컬럼명데이터타입조건설명
MEMBER_IDLongPK고유 값
NAMEStringNot Null사용자 이름
ADDRESSAddressNot Null사용자 주소
ORDERSListNot Null주문 내역

2-2. Order

컬럼명데이터타입조건설명
ORDER_IDLongPK고유 값
MEMBERMemberFK,Not Null주문한 사용자 정보
ORDERITEMSListFK,Not Null주문한 상품 목록
DELIVERYDeliveryFK,Not Null배송 정보
ORDERDATEDateNot Null주문 날짜
STATUSOrderStatusNot Null주문 상태(취소,진행)

2-3. Delivery

컬럼명데이터타입조건설명
DELIVERY_IDLongPK고유 값
ORDEROrderNot Null주문 정보
ADDRESSAddressNot Null배송지 주소
STATUSDeliveryStatusNot Null배송 상태

2-4. OrderItem

컬럼명데이터타입조건설명
ORDER_IDLongPK고유 값
ITEMItemFK, Not Null제품 정보
ORDEROrderFK, Not Null주문 정보
ORDERPRICEIntNot Null주문 금액
COUNTIntNot Null주문한 제품 개수

2-5. Item

컬럼명데이터타입조건설명
ITEM_IDLongPK고유 값
NAMEStringNot Null제품 이름
PRICEIntNot Null제품 가격
STORCKQUANTITYIntNot Null제품 재고
CATEGORIESListNot Null재품 카테고리

2-6. Category

컬럼명데이터타입조건설명
CATEGORY_IDLongPK고유 값
NAMEStringNot Null카테고리 이름
ITEMSListNot Null제품 목록
PARENTCategoryNot Null카테고리
CHILDListNot Null카테고리에 속한 제품들

2-7. Address(임베디드 타입)

값 타입 테이블은 변경이 불필요한 영역이다.
⭐ 값 타입은 변경 불가능하게 설계해야한다. Setter를 제거하고, 생성자에서 값을 모두 초기화하여 변경이 불가능한 클래스를 만든다.

컬럼명데이터타입조건설명
CITYStringNot Null지역
STREETStringNot Null주소
ZIPCODEStringNot Null우편 번호

3. 연관 관계 매핑


  • 연관관계의 주인?
    양방향 연관관계의 두 객체 중 제어의 권한 ( 데이터 조회, 저장, 수정, 삭제)를 갖는 실질적인 관계가 누구인지 JPA에게 알리는 것.
    연관관계의 주인은 두 객체 사이에서 데이터의 조회, 저장, 수정, 삭제가 가능하나 반대편은 조회만 가능하다. mappedBy를 사용하는 객체는 연관관계의 주인이 아니다.
    보편적으로 외래키를 가진 쪽이 연관관계의 주인이며, 일대일 관계에서는 둘 중 어디든 외래키를 둘 수 있으나 데이터에 대한 접근이 많은 쪽에 외래키(연관관계의 주인)를 둔다.
1
2
3
4
5
6
7
8
9
10
11
12
13
14
15
16
17
18
19
20
@Entity
@Getter @Setter
public class Member {

    @Id
    @GeneratedValue
    @Column(name = "member_id") // pk 이름 ( column명 미지정 시, 변수명 그대로 입력된다 )
    private Long id;

    private String name;

    @Embedded
    private Address address;

    // mappedBy는 연관관계의 주인이 아니라는 소리, Order 테이블의 member 필드에 의해 매핑이 되었다.
    @OneToMany(mappedBy = "member")
    private List<Order> orders = new ArrayList<>();
}

1
2
3
4
5
6
7
8
9
10
11
12
13
14
15
16
17
18
19
20
21
22
23
24
25
26
27
@Entity
@Table(name="orders") 
@Getter @Setter
public class Order {

    @Id @GeneratedValue
    @Column(name = "order_id")
    private Long id;

    @ManyToOne(fetch = FetchType.LAZY) // 다대일 관계
    @JoinColumn(name = "member_id") // 매핑 관계 설정 ( 외래키 설정 )
    private Member member;

    @OneToMany(mappedBy = "order", cascade = CascadeType.ALL)
    private List<OrderItem> orderItems = new ArrayList<>();

    @OneToOne(cascade = CascadeType.ALL, fetch = LAZY) // 일대일 매핑
    @JoinColumn(name = "delivery_id")
    private Delivery delivery;

    private LocalDateTime orderDate; // 주문 시간

    @Enumerated(EnumType.STRING)
    private OrderStatus status; // 주문의 상태 [ORDER,CANCEL]
}

  • 연관관계 편의 메서드
    양방향 연관관계일 때 양쪽 객체 모두 연관관계를 설정해야한다. 이 과정에서 한쪽만 연관관계를 설정하는 등 실수가 발생할 수 있으므로 연관관계 편의 메서드를 통해
    하나의 메소드에서 양쪽의 관계를 설정하게 하는 것이 안전하다. 해당 메서드의 위치는 핵심 제어사항이 있는 쪽에 생성하는 것이 좋다.
1
2
3
4
5
6
7
8
9
10
11
12
13
14
15
16
17
18
19
20
21
22
23
24
25
26
27
28
29
30
31
32
33
34
35
36
37
38
39
40
41
42
43
@Getter @Setter
public class Order {

    @Id @GeneratedValue
    @Column(name = "order_id")
    private Long id;

    @ManyToOne(fetch = FetchType.LAZY) 
    @JoinColumn(name = "member_id") 
    private Member member;

    @OneToMany(mappedBy = "order", cascade = CascadeType.ALL)
    private List<OrderItem> orderItems = new ArrayList<>();

    @OneToOne(cascade = CascadeType.ALL, fetch = LAZY) 
    @JoinColumn(name = "delivery_id")
    private Delivery delivery;

    private LocalDateTime orderDate; 

    @Enumerated(EnumType.STRING)
    private OrderStatus status; // 주문의 상태 [ORDER,CANCEL]

    //== 연관관계 메서드(양방향) ==//

    public void setMember(Member member){
        this.member = member;
        member.getOrders().add(this);
    }

    public void addOrderItem(OrderItem orderItem){
        orderItems.add(orderItem);
        orderItem.setOrder(this);
    }

    public void setDelivery(Delivery delivery){
        this.delivery = delivery;
        delivery.setOrder(this);
    }

}

4. Entity 설계시 주의점


  1. Entity는 Setter를 가급적 사용하지않는다.
    ➔ 외부에서 Setter를 통해 값을 변경한다면, 어디서 오류가 발생했는지 찾기 힘들기에 유지 보수가 어렵다.
  2. 모든 연관관계는 지연로딩으로 설정한다.
    ➔ 즉시로딩(Eager)는 예측이 어렵고, 어떤 SQL이 실행될지 추적이 어렵다. 실무에서 모든 연관관계는 지연로딩(Lazy)로 설정해야한다.
    ➔ ⭐ @XToOne(OneToOne, ManyToOne)관계는 기본 설정이 즉시 로딩이므로, 반드시 직접 지연로딩으로 설정해야한다.
    • Fetch Type
    1. 즉시로딩: Join을 사용하여 연관된 객체를 한번에 가져온다. 이러한 경우 불필요한 테이블까지 불러오게되어 큰 오류가 발생할 수 있다.
    2. 지연로딩: 필요한 시점에 연관된 객체의 데이터를 불러온다.
    1
    2
    3
    4
    5
    6
    7
    8
    
     @OneToOne(cascade = CascadeType.ALL, fetch = FetchType.LAZY) 
         @JoinColumn(name = "delivery_id")
         private Delivery delivery;
    
     @ManyToOne(fetch = FetchType.LAZY) 
         @JoinColumn(name = "member_id") 
         private Member member;
    

3.컬렉션은 필드에서 초기화 한다.
➔ 컬렉션은 필드에서 바로 초기화하는 것이 null 문제에서 안전하다.
➔ 하이버네이트는 엔티티를 영속화할 때, 컬랙션을 감싸서 하이버네이트의 내장 컬랙션으로 변경하기 때문에 이 이후에 값의 변경이 일어나면 하이버네이트 내부 메커니즘의 오류 발생 위험이 크다.
따라서 내장 컬랙션으로 변경된 이후엔 값 변경을 하지 않는 것이 좋기때문에 필드 레벨에서 생성하는 것이 가장 안전하다.

1
2
3
4
5
6
7
8
9
10
11
12
```java

Member member = new Member();
System.out.println(member.getOrders().getClass());
em.persist(member);
System.out.println(member.getOrders().getClass());

//출력 결과
class java.util.ArrayList
class org.hibernate.collection.internal.PersistentBag

```
This post is licensed under CC BY 4.0 by the author.